源码介绍
注意,程序是不包含升级服务,一次性买断
已测试,和站长图库一样不支持单账号注册登录 只能通过qq/微信登录
支付宝官方接口 当面支付
程序为thinkphp5.0内核,代码全开非他们那种迅睿cms仿的
具体看视频
因为文件巨大,只是在本地做了测试截图。
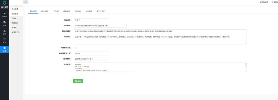
源码预览





本文《站长素材源码,源码资源下载,站长图库源码,站长素材打包出售带数据》由网友投稿或:「admin」整理自网络。
转载请声明来自:云猴子 - https://yunhouzi.com/21.html
1,本站所有资源均来源于用户上传或整理与网络,如有侵权请【内容投诉】删除,我们将及时处理!
2,本站资源仅供大家学习和交流,请不要用于商业用途,下载后请于24小时后删除!
3,如果你也有好的资源,可以投稿到本站,有金币奖励和额外的收入!
4,从您进入本站开始,已表示您已同意接受本站【版权声明】中的一切条款!
6,申明:本站资源出售只是赞助,仅用于本站服务器和日常运营所需!不提供任何技术支持。
7,如压缩包提示有密码,www.yunhouzi.com
云猴子 » 站长素材源码,源码资源下载,站长图库源码,站长素材打包出售带数据
